时间: 2022-01-04 22:01:06 人气: 1261 评论: 0
Navicat Premium for Mac 是一款数据库开发工具,可让您从单个应用程序同时连接到 MySQL、MariaDB、MongoDB、SQL Server、Oracle、PostgreSQL 和 SQLite 数据库。与 Amazon RDS、Amazon Aurora、Amazon Redshift、Microsoft Azure、Oracle Cloud、Google Cloud 和 MongoDB Atlas 等云数据库兼容。您可以快速轻松地构建、管理和维护您的数据库。
软件名称:Navicat Premium for Mac
软件用途:Navicat Premium 是macOS上一款连接多种类型数据库进行管理的工具,让对多种数据库的数据库管理变得简单。

软件下载完成后,打开软件包如上图,拖动软件【Navicat Premium】到中间 Applications 文件夹进行安装。
安装完成后,需要中文的用户请继续打开安装安“汉化包”根据提示安装,会自动汉化Navicat Premium;如果不需中文直接跳过此步骤即可。
如果在打开“汉化包”时提示来自身份不明的开发者,您只需开启macOS任何来源即可正常运行。
安装完成后,打开软件【Navicat Premium】即可使用,无需额外激活或破解!
技术提示: 在首次运行Navicat Premium时,如提示文件损坏, 可尝试以下方法进行解决。
在终端程序执行:sudo xattr -rd com.apple.quarantine /Applications/Navicat\ Premium.app指令;具体步骤请参阅 绕过Apple公证启动Mac软件
如执行以上指令依然不能运行,则可能需要停止macOS SIP完整保护才能运行。
完成上述步骤后,重启PhotoBulk软件一般就能解决。如还是没解决,请联系Mac助理网页客服给您一个满意的处理结果。

无缝数据迁移
数据传输、数据同步和结构同步可帮助您以更少的开销更轻松、更快速地迁移数据。为跨各种 DBMS 传输数据提供详细的分步指南。使用数据和结构同步比较和同步数据库。在几秒钟内设置和部署比较,并获取详细脚本以指定要执行的更改。

多样化的操作工具
使用导入向导将数据从不同格式传输到数据库,或在设置数据源连接后从 ODBC 传输。将表/集合、视图或查询结果中的数据导出为 Excel、Access、CSV 等格式。使用我们的内置编辑器添加、修改和删除记录,您可以在树视图、JSON 视图和经典的电子表格式网格视图中方便地进行编辑。Navicat 为您提供有效管理数据并确保流程顺利所需的工具。

简单的 SQL/查询编辑
Visual SQL/Query Builder 将帮助您创建、编辑和运行 SQL 语句/查询,而不必担心命令的语法和正确使用。通过获取关键字建议和从编码中去除重复,使用 Code Completion 和可自定义的 Code Snippet 快速编码。使用我们的调试组件快速定位和纠正 PL/SQL 和 PL/PGSQL 编码错误,例如设置断点、单步执行程序、查看和修改变量值以及检查调用堆栈。

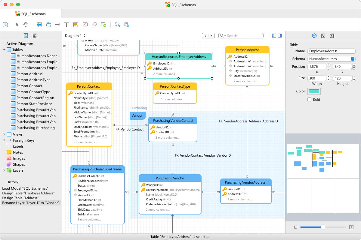
智能数据库设计器
使用我们的专业对象设计器创建、修改和管理所有数据库对象。使用复杂的数据库设计和建模工具将您的数据库转换为图形表示,以便您可以轻松地建模、创建和理解复杂的数据库。

数据可视化工具
我们的图表功能可让您创建大型数据集的可视化表示,并帮助您从数据中获得更深入的见解。探索和发掘数据之间的模式、趋势和关系,并创建有效的视觉输出,在仪表板中展示您的发现以供共享。

数据生成工具
提供全面的功能,生成大量的质量检测数据。您可以根据业务规则和约束快速创建具有参照完整性的真实数据集。

提高您的生产力
我们强大的本地备份/恢复解决方案和用于 MongoDump、Oracle 数据泵和 SQL Server 备份实用程序的直观 GUI 可指导您完成备份过程并减少出错的可能性。在特定时间或日期为可重复部署过程设置自动化,例如数据库备份、MapReduce 作业和脚本执行。无论您身在何处,都可以随时完成工作。

智能模式分析器
使用我们内置的架构可视化工具发现和探索您的 MongoDB 架构。分析您的文档并在您的集合中显示丰富的结构,以便您可以了解数据的架构、查找架构异常并轻松检查异常值。

让协作变得简单
将您的连接设置、查询、模型、片段、图表工作区和虚拟组信息同步到云服务,以便您可以实时访问它们,并随时随地与您的同事共享。

高级安全连接
通过 SSH 隧道和 SSL 建立安全连接,确保每个连接都是安全、稳定和可靠的。支持MySQL和MariaDB的PAM认证,MongoDB的Kerberos和X.509认证,PostgreSQL的GSSAPI认证等数据库服务器的不同认证方式。Navicat 提供更多身份验证机制和高性能环境,因此您永远不必担心通过不安全的网络进行连接。

跨平台许可
跨平台许可现已可用。无论您是在 Windows、macOS 还是 Linux 上操作,您都可以购买一次并选择要激活的平台,然后再转移您的许可证。

黑暗模式
设置深色主题以保护您的眼睛免受计算机传统上令人眼花缭乱的白度。当您处于黑暗模式时,页面的外观不会改变行为。
主屏幕
直观且设计良好的 GUI 可简化您的数据库管理和开发。

对象设计器
使用智能对象设计器管理所有数据库对象。

RDBMS 的数据操作
将数据条目插入、编辑、删除或复制/粘贴到我们类似电子表格的数据编辑器中。

MongoDB 的数据操作
使用我们的各种数据编辑器插入、编辑或删除数据。

造型
使用复杂的数据库设计和建模工具可视化和编辑您的数据库。

图表
将您的数据库数据转化为视觉效果,通过图表和图形对数据有清晰的洞察。

数据同步
通过详细的分析过程比较和同步数据库/模式之间的数据。

结构同步
提供数据库差异的全貌,并生成脚本以更新目标数据库。

数据生成
生成大量质量检测数据。

MongoDB 的模式分析
快速可视化数据分布、识别数据异常值并验证您的模式。

代码补全
通过从下拉列表中选择建议,在 SQL/查询编辑器中构建 SQL 语句/查询。

代码片段
将代码片段插入 SQL/查询编辑器,以便更快且无错误地编写 SQL/查询。

自动化
为您的日常任务创建和安排批处理作业,并在任务完成时收到通知电子邮件。

Navicat 协作
将您的文件存储在云中以开始与您的团队成员协作。
